该程序为域名授权版
对接业务网站的接口为:易支付
APP监控:https://zhizun.lanzouu.com/b0f9618te 密码:frw8
PC监控:https://zhizun.lanzouu.com/b0f9618xi 密码:1tlv
运行环境
Nignx/Apache/IIS
PHP:7.4
MySQL:5.7
使用说明
1、网站目录->运行目录 设置为public并保存
2、关闭防跨站攻击
3、伪静态 设置为thinkphp并保存
4、安装PHP sg11扩展
5、在浏览器中输入你的域名或IP,安装程序会自动执行安装
6、请使用国内或香港服务器,国外服务器可能会不稳定
7、通道管理添加通道,可自行添加需要的配置,可多通道随机切换
8、使用支付宝转账后,请在通道设置里开启支付宝确认页
9、使用免挂或者软件监控,使用免挂需要配置回调监控,建议使用免挂+云端模式(国外服务器不建议),会自动更新cookie
10、建议把当前站点的网站防火墙关了,以防被拦截,不影响使用也可以不关
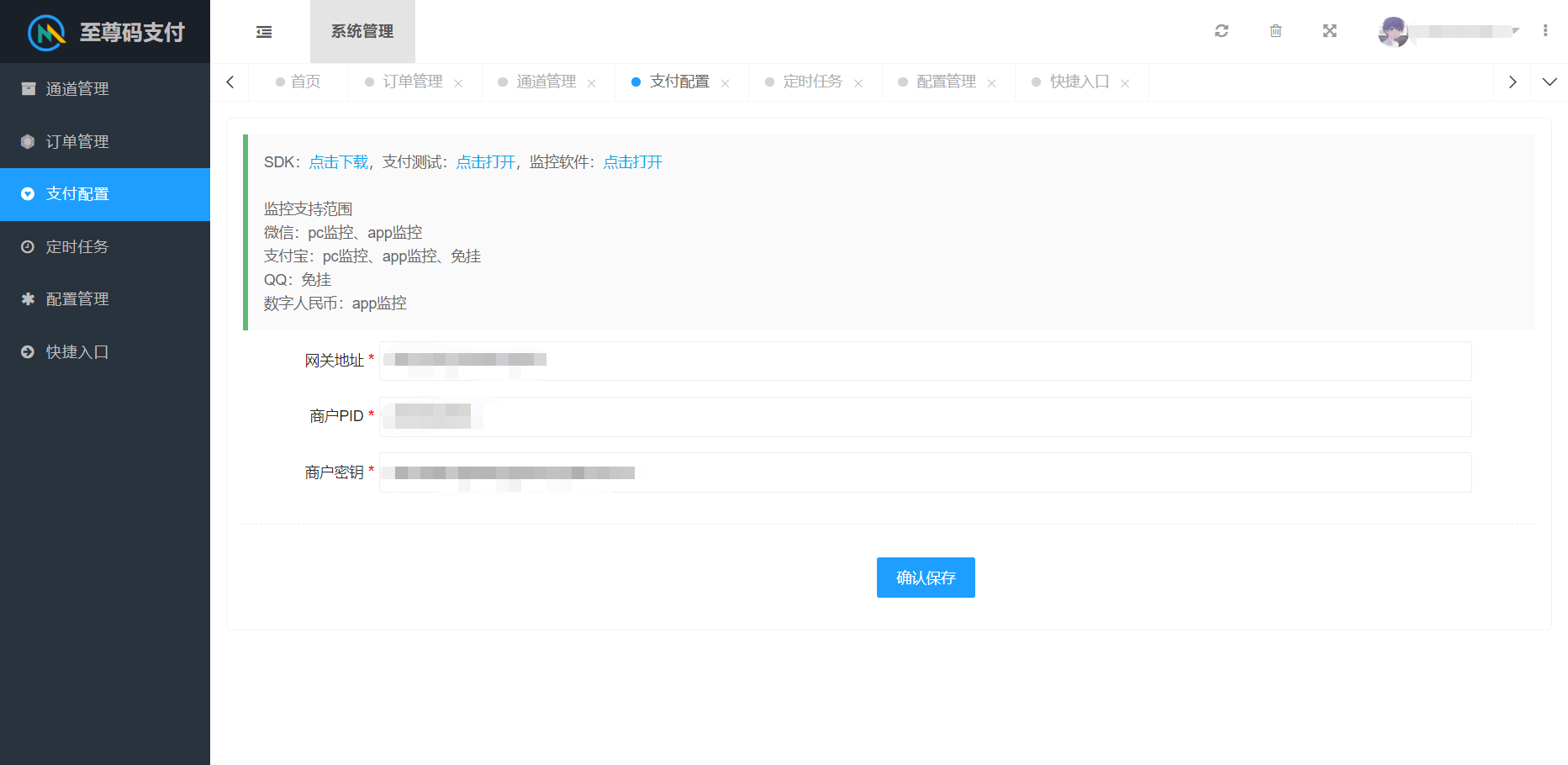
11、PC监控端配置信息,网站地址:支付配置->网关地址,通信密钥:支付配置->商户密钥,通道ID:通道管理->ID
12、APP配置信息:通道管理列表右边,拖动横向滚动条
监控支持范围
微信:pc监控、app监控
支付宝:pc监控,app监控,免挂
QQ:免挂
数字人民币:app监控
版本说明
2023-12-5 V3.1.2
1、修复有金额收款码编辑没有保存过的内容
2、修复API接口支付使用有金额收款码会报错
3、修复上传二维码解码失败
4、增加API接口支付过期时间
2023-9-4 V3.1.1
1、修复补单成功不通知用户(必须是填了邮箱才会通知)
2、修复API接口支付发起微信,出现支付宝的转账码
2023-8-3 V3.1
1、API接口支付二维码链接改回收款码地址或支付宝确认页
2、增加在线更新
3、后台右上角清空缓存时也会清除ck缓存文件
4、修复支付宝转账出现本次交易可能存在风险
5、使用有金额收款码时,没有上传该金额则会使用无金额收款码
2023-6-18 V3.0
1、由原“V免签易支付版”改为“至尊码支付”
2、全新版本3.0
3、多支付通道随机切换
4、支付宝免挂支持云端模式,自动更新cookie
5、增加前台页面
2022-9-30 V2.9
1、cookie安全码增加绑定站点根目录,如果与绑定的不一致则会自动修改安全码
2、增加三套支付模板,可自行切换
3、优化获取系统设置信息
4、修复商品名称和网站名称有特殊字符的时候为空,比如emoji表情
5、取消免挂的随机频率
6、增加支付宝转入小钱袋转账类型
7、修复直接访问修改系统设置接口,会把系统设置全部清空
8、更新提示已经修改成当天只会提示一次,如果需要关闭提示请在public/aaa.html,找到admin/index/checkUpdate注释掉就可以了
2022-5-19 V2.8
1、增加后台订单列表的订单id查找
2、增加支付宝支付页PC打开提示停止访问,请重新扫码
3、支付宝免挂通道五必须携带备注订单id参数
4、增加数字人民币
5、增加复制金额按钮
6、文件已加密,增加授权,同一个授权码可以授权5个域名
7、免挂监控频率已改成随机频率(1-60秒)
8、使用免挂通道五,支付宝支付页会提示备注订单id
9、取消苹果手机的默认扫码转账,目前个人转账最稳,没那么容易风控
2022-3-5 V2.7
1、增加支付宝转账关闭按钮,关闭后就是二维码收款不用删除支付宝商户号
2、开启支付宝订单确认页后,跳转按钮也会跳转到确认页
3、增加自动生成安全码,不用在手动设置
4、增加支付页语音播报按钮
支付宝用户ID获取方法

支付宝商家平台
支付宝开放平台
点击头像->账户信息->账号ID(PID)
截图实例







